Skip to content

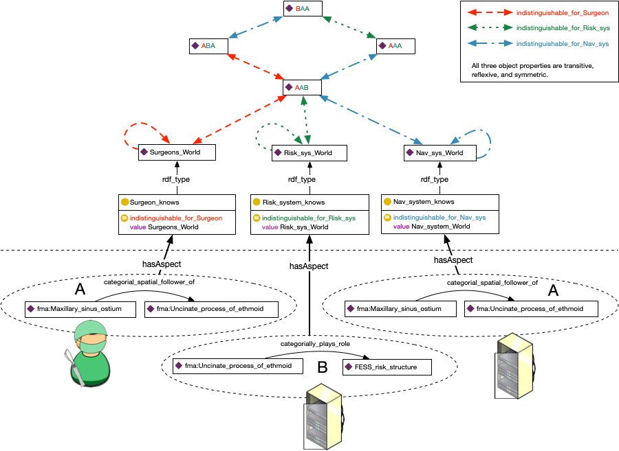
Epistemic aspect

Example of an epistemic aspect
@prefix : <http://odp.aspectowl.xyz/aspect/0.1#> .
@prefix util: <http://odp.aspectowl.xyz/util/0.1#> .
@prefix aspect-owl: <http://ontology.aspectowl.xyz/0.6#> .
@prefix owl:   <http://www.w3.org/2002/07/owl#> .
@prefix rdf:   <http://www.w3.org/1999/02/22-rdf-syntax-ns#> .
@prefix swrl:  <http://www.w3.org/2003/11/swrl#> .
@prefix ottr:  <http://ns.ottr.xyz/0.4/> .
@prefix o-owl-re: <http://tpl.ottr.xyz/owl/restriction/0.1/> .
@prefix o-owl-ax: <http://tpl.ottr.xyz/owl/axiom/0.1/> .
@prefix o-rdf: <http://tpl.ottr.xyz/rdf/0.1/> .

:EpistemicAspect [ ! owl:Class ?AgentsGlobalEpistemicAspectClass, ! owl:ObjectProperty ?AgentsEpistemicCompatibilityRelation, ! owl:NamedIndividual ?AgentsLocalEpistemicWorld ] :: {
  o-rdf:Type(?AgentsGlobalEpistemicAspectClass, owl:Class),
  o-rdf:Type(?AgentsLocalEpistemicWorld, owl:Individual),
  o-owl-ax:SubClassOf(?AgentsGlobalEpistemicAspectClass, aspect-owl:EpistemicAspect),
  o-rdf:Type(?AgentsEpistemicCompatibilityRelation, owl:ObjectProperty),
  o-rdf:Type(?AgentsEpistemicCompatibilityRelation, owl:ReflexiveProperty),
  o-rdf:Type(?AgentsEpistemicCompatibilityRelation, owl:TransitiveProperty),
  o-rdf:Type(?AgentsEpistemicCompatibilityRelation, owl:SymmetricProperty),
  o-rdf:Type(?AgentsLocalEpistemicWorld, owl:Individual),
  o-owl-ax:EquivHasValue(?AgentsGlobalEpistemicAspectClass, ?AgentsEpistemicCompatibilityRelation, ?AgentsLocalEpistemicWorld)
} .

Coming soon. 🚧